是擁有爽快的戰鬥、電影版劇情以及多用職業的一款MMORPG遊戲。在遊戲中有許許多多不同的角色,有玩家好奇流浪商人即時追蹤工具怎麽用,下面就來告訴大家命運方舟流浪商人即時追蹤工具使用方法。
命運方舟如此擔心任務攻略
1. 排行榜
排行榜的設立只是為了查看哪個使用者上傳的位置訊息準確量,請廣大使用者認準經常上傳位置且位置準確的大佬
請廣大使用者謹慎提交位置,受益於大家
2. 提交流浪商人的位置
當倒計時結束時會出現以下這樣的介面
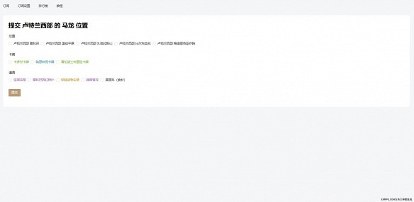
首先第一步也是最重要的一步,藍色框內選擇你所在的大伺服器以及小伺服器(必須選擇你所在的伺服器)
此時我們可以提交位置,點擊紅色框內的提交位置即可出現如下圖所示的樣式
這裡我們做個展示
假如這個商人在遊戲裡出現在雷科巴且攜帶了哈瑟林克卡牌和雷科巴西紅柿
那麽我們就可以選擇雷科巴且+哈瑟林克卡牌+雷科巴西紅柿即可
然後點擊提交就會出現如下圖所示的商人及其攜帶物品。
以上就是命運方舟流浪商人即時追蹤工具使用方法,想要了解更多相關攻略的玩家可以持續關注,這裡每天會為大家推送最新最全的攻略,一定不要錯過哦。
來源:遊俠網


