

4、material的導入:p_ai_stu_kihon00_00alfa的material不能保證我們的需求(要有detailmap,不然細節不夠,也不一定要有)sb3u打開,比如說10.unity3d,foxear剛好有detailmap。(模型本來的unity3d檔案中的material的shader也不符合要求,因為沒有colormask,不能變色)用複製animator一樣的方法Assets-mark/unmark for copying,Assets-Paste All marked進去。可能在mesh裡不顯示出來,保存再打開應該就有了。

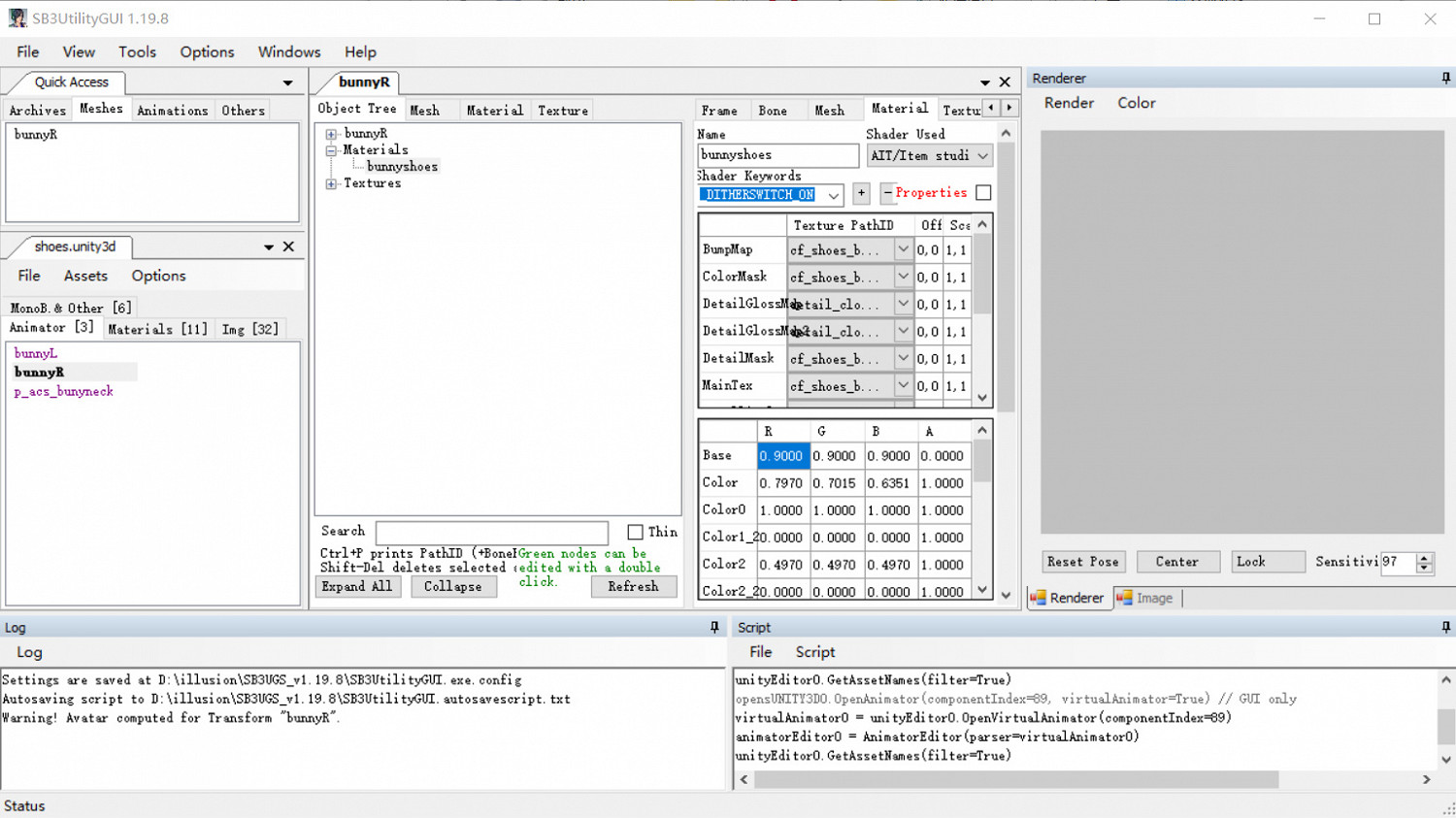
5、material的指定與修改:點擊skinnedmeshrender,有個material pathID,選擇一個。然後點擊這個material(我改名稱bunnyshoes了),有一列表單。英語單詞對應的意思百度能搜到。bumpmap對應帶n字的,colormask對應帶mc的,要變色就得有它;detailglossmap,detailmask是跟細節有關的,照著原來的選。maintex對應帶t字的,metallicgrossmap是帶s字的,occlusionmap是帶o的。怕錯就跟原來的對照一下。其他的暫時沒看到有用的,影響應該不大。


來源:遊俠網