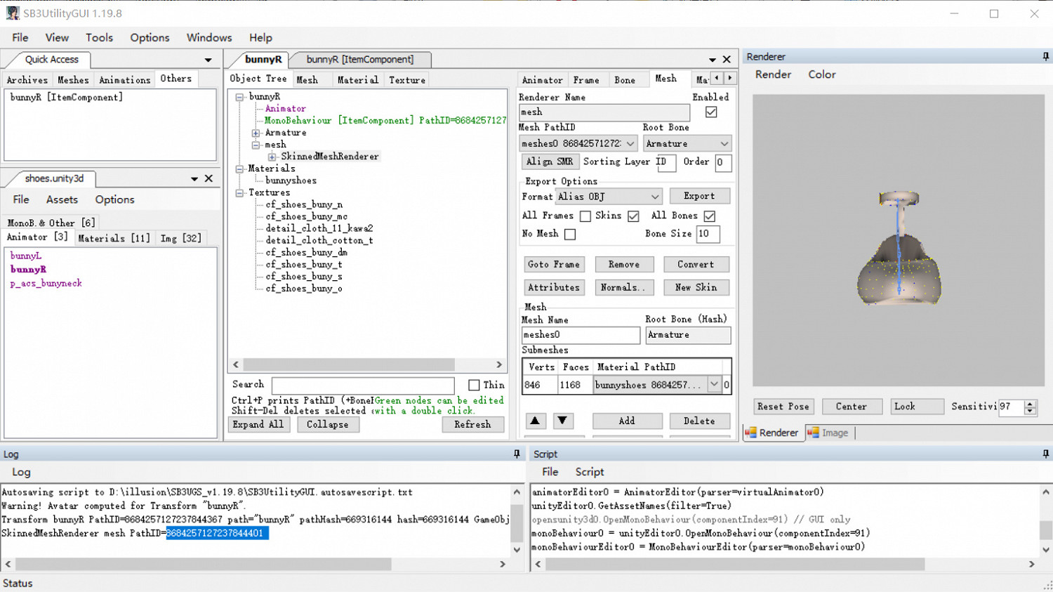
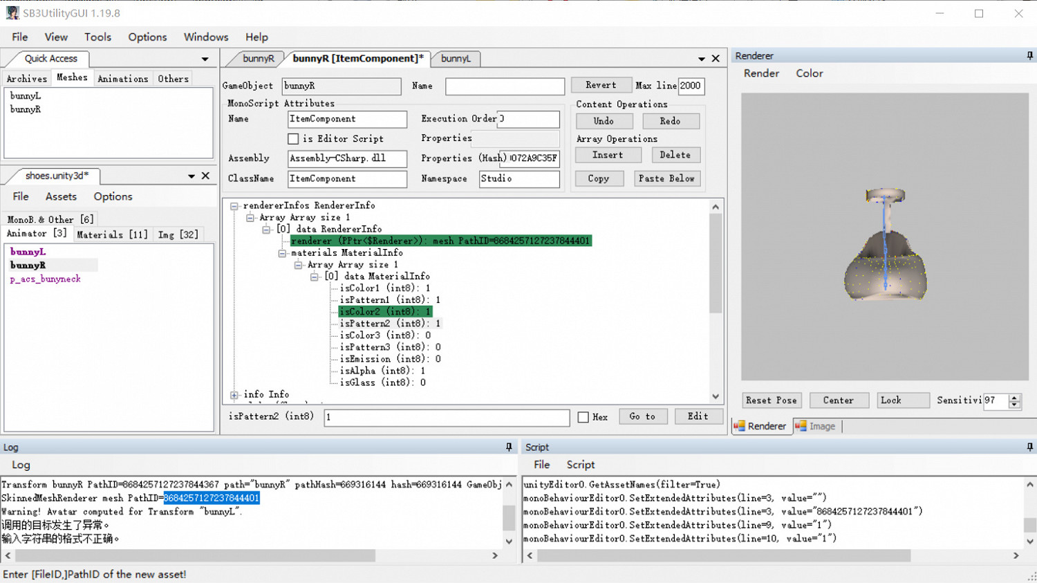
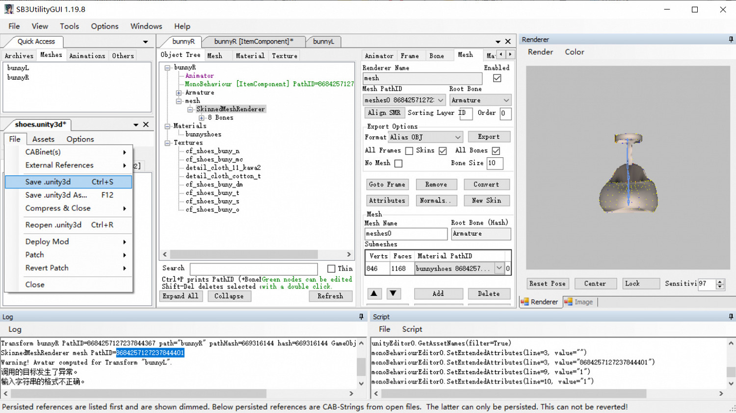
6、monobehavior的修改:綠字的,雙擊進入面板,展開看到meshpathID=0,需要自己填寫。返回object tree,單擊skinnedmeshrender,ctrl+p得到pathID,ctrl+c複製,到script面板,ctrl+v貼上ID數字,點空白部分確認,pathID變成貼上的數字。再展開material info,點開。iscolor1代表colormask貼圖裡的黑色,0是關,1是開。iscolor2是紅色,iscolor3是綠色,控制colormask裡對應UV的變色。也就是一個物品最多三個地方能變不同的顏色。ispattern代表對應部分能不能有花紋。isemission是能否自發光,isalpha是能否調節透明度,isglass暫時不清楚用途。下面info裡的array size展開,是控制三個變色部位的參數,就不細講了。比較重要的:defcolor默認的顏色,usemetallic-能否調質感,def'glossiness光澤度。其他的沒調過,不太清楚用途。最後別忘了保存。





來源:遊俠網